JZ5U绿色下载站:提供绿色安全好用的手机软件工具、电脑软件资源下载服务!网站地图
本地下载
逗游游戏盒
唧唧Down
冰点下载神器
云上压缩
金山毒霸
Vscode
稿定设计1.3.6
迅雷影音
云之家
元气桌面
MobaXterm Professional软件下载,多功能的远程文件传输控制和监控集合的终端管理器,MobaXterm Professional(远程控制管理终端)可以去为你带来各种不同的远程控制的功能,多种管理的需求和服务方式都可以很方便的在这里去得到满足,所有的不同分屏显示功能和开源硬件管理都很便捷,内置传输更加稳定,有需要远程控制管理终端的用户欢迎在本站下载。
1.内建多标签和多终端分屏。
2.内建X server,可远程运行X窗口程序。
3.直接支持VNC/RDP/Xdmcp等远程桌面。
4.更加友好的串口连接设置。
1.安装打开MobaXterm,下载完成之后解压出来的目录是这样式的。
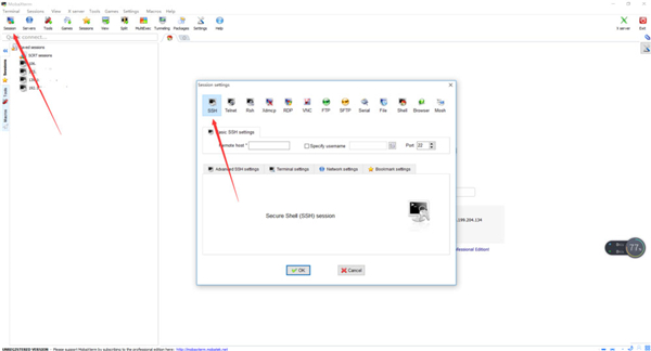
2.建立SSH连接到一台服务器,在会话对话框中点击SSH,切换到SSH参数页。
3.终端服务,连上远端服务器之后,便可以通过shell命令来操作我们的服务器了。
4.sftp服务,终端操作只是我们平常管理服务器的一部分,操作菜单功能方便。
5.上传下载文件,直接将上传的文件拖动到sftp面板就可以了,轻松选择下载。
1.术语标签终端,多命令行终端全都可以快捷控制轻松管理。
2.多种不同的会议管理服务方式更加便捷,远程控制更加轻松。
3.图形SFTP浏览器,允许使用安全的SFTP连接将文件拖放到远程服务器。
4.增强型X扩展,各种增强功能和扩充功能的管理全都很方便,
快刀批量改名大师
pdf猫pdf转word
讯飞语记软件
云视讯1.4.0.455
isocmdx
电脑应用软件大全包含了许多不同种类的应用软件,无论是工作、生活、出行、居家都能为你带来更多不同的需求软件,你可以非常方便的在这里去找到你需要的软件类型,让你的电脑使用感受更加轻松。
未来软件管家
小白兔记账
鹦鹉记账
今日头条
智星熊
exe文件修改器
腾讯软件商店
book collector
ADBDriver
文件传输软件大全这里有着各种方便快捷的文件和数据互传的软件,让你的所有文件的传输非常轻松方便,无论是电脑之间的数据传输还是手机电脑的数据传输全都非常的方便,你可以在这里去更好的体验到一个极速传输体验。
flashfxp绿色版
Serv U
Sigma File Manager
大众FTP软件
LANDrop
WALTR PRO
FTPRush
TFTP Server
飞兔云传
计算机用得越多,计算机中的软件就会越多,计算机的速度就会随之降低,这往往是由于内存占用造成的速度下降,所以我们现在需要管理软件,以清理计算机,提高运行速度。
彩艺印刷管理系统
Filenames Lister
Virtools
米云客服系统
Kopia
VisualVM
水印云
Pubwin
Visual FoxPro
幼教盒子
邪书生隐私管家
金山毒霸青春版
7-Zip压缩
金舟压缩宝
飞连
弹窗杀手
可牛看图
腾讯课堂
应用软件/68.02M
图怪兽
应用软件/55.6M
咪咕音乐
应用软件/10.53M
美图看看
应用软件/4.25M
uc浏览器
应用软件/46.54M
海螺桌面
应用软件/15.98M
360云盘
应用软件/34.02M
企鹅fm
应用软件/21.02M
行业软件中文
安全软件中文
常用工具中文
图形图像中文
桌面壁纸中文
易数一键还原4.5.2.787
应用软件/23.5M
必应词典
应用软件/30.9M
迷你图片格式转换器3.1.1.1
应用软件/12.56M
CleanRam
应用软件/1.14M
MaxScheduler
应用软件/27.58M
闪电PDF阅读器
应用软件/90.03M
Araxis merge
应用软件/63.14M
WinDataReflector
应用软件/6.11M
Nime Places
应用软件/317.95M
Octoparse网络信息采集工具
应用软件/63.06M
CopyRight©2005-2026 《JZ5U下载站》www.jz5u.com All Right Reserved 网站地图 沪ICP备2023033288号-9 侵权违规举报邮箱:syw12365#163.com
本站所有软件来自互联网,版权归原著所有。如有侵权,敬请来信告知(syw12365#163.com),我们将及时撤销。
反馈原因
其他原因
MobaXterm Professional
多文件传输终端管理都非常方便本地下载
软件大小:10.37M逗游游戏盒
唧唧Down
冰点下载神器
云上压缩
金山毒霸
Vscode
稿定设计1.3.6
迅雷影音
云之家
元气桌面
MobaXterm Professional软件下载,多功能的远程文件传输控制和监控集合的终端管理器,MobaXterm Professional(远程控制管理终端)可以去为你带来各种不同的远程控制的功能,多种管理的需求和服务方式都可以很方便的在这里去得到满足,所有的不同分屏显示功能和开源硬件管理都很便捷,内置传输更加稳定,有需要远程控制管理终端的用户欢迎在本站下载。
MobaXterm Professional软件特色
1.内建多标签和多终端分屏。
2.内建X server,可远程运行X窗口程序。
3.直接支持VNC/RDP/Xdmcp等远程桌面。
4.更加友好的串口连接设置。
MobaXterm Professional软件优势
1.安装打开MobaXterm,下载完成之后解压出来的目录是这样式的。
2.建立SSH连接到一台服务器,在会话对话框中点击SSH,切换到SSH参数页。
3.终端服务,连上远端服务器之后,便可以通过shell命令来操作我们的服务器了。
4.sftp服务,终端操作只是我们平常管理服务器的一部分,操作菜单功能方便。
5.上传下载文件,直接将上传的文件拖动到sftp面板就可以了,轻松选择下载。
MobaXterm Professional功能介绍
1.术语标签终端,多命令行终端全都可以快捷控制轻松管理。
2.多种不同的会议管理服务方式更加便捷,远程控制更加轻松。
3.图形SFTP浏览器,允许使用安全的SFTP连接将文件拖放到远程服务器。
4.增强型X扩展,各种增强功能和扩充功能的管理全都很方便,
快刀批量改名大师
免费软件大小:5.65M查看pdf猫pdf转word
免费软件大小:15.32M查看讯飞语记软件
免费软件大小:72.68M查看云视讯1.4.0.455
免费软件大小:58.75M查看isocmdx
免费软件大小:1.77M查看电脑应用软件大全包含了许多不同种类的应用软件,无论是工作、生活、出行、居家都能为你带来更多不同的需求软件,你可以非常方便的在这里去找到你需要的软件类型,让你的电脑使用感受更加轻松。
未来软件管家
26.85M常用工具小白兔记账
6.69M行业软件鹦鹉记账
575K行业软件今日头条
50.86M应用软件智星熊
16.95M应用软件exe文件修改器
536K系统软件腾讯软件商店
45.95M系统软件book collector
33.87M应用软件ADBDriver
9.22M插件驱动文件传输软件大全这里有着各种方便快捷的文件和数据互传的软件,让你的所有文件的传输非常轻松方便,无论是电脑之间的数据传输还是手机电脑的数据传输全都非常的方便,你可以在这里去更好的体验到一个极速传输体验。
flashfxp绿色版
3.26M系统软件Serv U
19.2M应用软件Sigma File Manager
126.51M应用软件大众FTP软件
984.29K应用软件LANDrop
35.21M应用软件WALTR PRO
42.03M应用软件FTPRush
4.76M应用软件TFTP Server
7.42M应用软件飞兔云传
14.26M应用软件计算机用得越多,计算机中的软件就会越多,计算机的速度就会随之降低,这往往是由于内存占用造成的速度下降,所以我们现在需要管理软件,以清理计算机,提高运行速度。
彩艺印刷管理系统
8.61M行业软件Filenames Lister
3.15M应用软件Virtools
1.41G应用软件米云客服系统
32.93M行业软件Kopia
74.95M应用软件VisualVM
17.72M应用软件水印云
56.65M图形图像Pubwin
126.2M应用软件Visual FoxPro
38.18M应用软件幼教盒子
行业软件邪书生隐私管家
安全软件金山毒霸青春版
安全软件7-Zip压缩
常用工具金舟压缩宝
常用工具飞连
安全软件弹窗杀手
安全软件可牛看图
图形图像腾讯课堂
1腾讯课堂
应用软件/68.02M
详情图怪兽
2图怪兽
应用软件/55.6M
详情咪咕音乐
3咪咕音乐
应用软件/10.53M
详情美图看看
4美图看看
应用软件/4.25M
详情uc浏览器
5uc浏览器
应用软件/46.54M
详情海螺桌面
6海螺桌面
应用软件/15.98M
详情360云盘
7360云盘
应用软件/34.02M
详情企鹅fm
8企鹅fm
应用软件/21.02M
详情行业软件中文
安全软件中文
安全软件中文
常用工具中文
常用工具中文
安全软件中文
安全软件中文
图形图像中文
常用工具中文
桌面壁纸中文
易数一键还原4.5.2.787
1易数一键还原4.5.2.787
应用软件/23.5M
详情必应词典
2必应词典
应用软件/30.9M
详情迷你图片格式转换器3.1.1.1
3迷你图片格式转换器3.1.1.1
应用软件/12.56M
详情CleanRam
4CleanRam
应用软件/1.14M
详情MaxScheduler
5MaxScheduler
应用软件/27.58M
详情闪电PDF阅读器
6闪电PDF阅读器
应用软件/90.03M
详情Araxis merge
7Araxis merge
应用软件/63.14M
详情WinDataReflector
8WinDataReflector
应用软件/6.11M
详情Nime Places
9Nime Places
应用软件/317.95M
详情Octoparse网络信息采集工具
10Octoparse网络信息采集工具
应用软件/63.06M
详情