JZ5U绿色下载站:提供绿色安全好用的手机软件工具、电脑软件资源下载服务!网站地图
本地下载
逗游游戏盒
唧唧Down
冰点下载神器
云上压缩
金山毒霸
Vscode
稿定设计1.3.6
迅雷影音
云之家
元气桌面
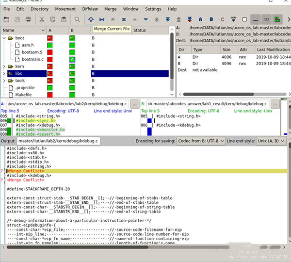
KDiff3软件下载,最专业的全面文件合并和对比软件工具,KDiff3(文件合并与比较工具)客户端可以去为你带来一个更好的文件编辑和管理软件平台,这里能去帮助你更加快速的去编写你需要的文件代码,多种不同功能使用全都非常的方便,合并比较各种文件全都很方便,有需要去进行对比和合并文件的用户欢迎在本在本站下载。
通过一行行或者一个字母一个字母的查看不同
可以准确的显示代码中的不同点通过图形颜色
一目了然的可以看到空白处的不同
制表符和空白更直观的展示了两者的不同
1、我们选定两个文件夹,与输出文件夹,之后对比完毕。
2、点击F7就是表明开始合并,然后如果有需要手工合并的,会有提示。
3、如果需要手工merge的话会提示你,打开该文件。
4、代码中右键可以选择代码。
5、然后一直f7,直到都合并完成。
合并两份三份文件更方便
当文件合并遇到冲突会显示在窗口下方的编辑页面
并且可以点击窗口中的ABC来选取你使用哪一份代码
ABC代表左中右窗口,并且用蓝色绿色红色加以区分
快刀批量改名大师
pdf猫pdf转word
讯飞语记软件
云视讯1.4.0.455
isocmdx
电脑应用软件大全包含了许多不同种类的应用软件,无论是工作、生活、出行、居家都能为你带来更多不同的需求软件,你可以非常方便的在这里去找到你需要的软件类型,让你的电脑使用感受更加轻松。
未来软件管家
小白兔记账
鹦鹉记账
今日头条
智星熊
exe文件修改器
腾讯软件商店
book collector
ADBDriver
编辑器是我们日常使用电脑时所用的软件,有了编辑器我们就可以更好地安排工作,这样就能给用户带来更舒适的体验,但是现在市场上的编辑器实在太多了,而且下载方便,为每个用户都准备了大量高质量的编辑器,等待您的使用。
创客贴
fireworks8
PocoMaker
覃道明网文采集器
熊猫关键词工具
网络编辑超级工具箱
VNote
MPCBE
picaview
幼教盒子
邪书生隐私管家
金山毒霸青春版
7-Zip压缩
金舟压缩宝
飞连
弹窗杀手
可牛看图
腾讯课堂
应用软件/68.02M
图怪兽
应用软件/55.6M
咪咕音乐
应用软件/10.53M
美图看看
应用软件/4.25M
uc浏览器
应用软件/46.54M
海螺桌面
应用软件/15.98M
360云盘
应用软件/34.02M
企鹅fm
应用软件/21.02M
行业软件中文
安全软件中文
常用工具中文
图形图像中文
桌面壁纸中文
易数一键还原4.5.2.787
应用软件/23.5M
必应词典
应用软件/30.9M
迷你图片格式转换器3.1.1.1
应用软件/12.56M
CleanRam
应用软件/1.14M
MaxScheduler
应用软件/27.58M
闪电PDF阅读器
应用软件/90.03M
Araxis merge
应用软件/63.14M
WinDataReflector
应用软件/6.11M
Nime Places
应用软件/317.95M
Octoparse网络信息采集工具
应用软件/63.06M
CopyRight©2005-2026 《JZ5U下载站》www.jz5u.com All Right Reserved 网站地图 沪ICP备2023033288号-9 侵权违规举报邮箱:syw12365#163.com
本站所有软件来自互联网,版权归原著所有。如有侵权,敬请来信告知(syw12365#163.com),我们将及时撤销。
反馈原因
其他原因
KDiff3
轻松去进行合并各种文件内容本地下载
软件大小:4.89M逗游游戏盒
唧唧Down
冰点下载神器
云上压缩
金山毒霸
Vscode
稿定设计1.3.6
迅雷影音
云之家
元气桌面
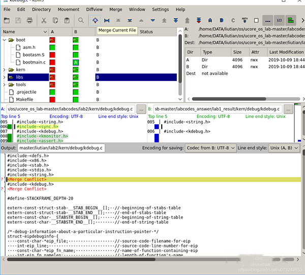
KDiff3软件下载,最专业的全面文件合并和对比软件工具,KDiff3(文件合并与比较工具)客户端可以去为你带来一个更好的文件编辑和管理软件平台,这里能去帮助你更加快速的去编写你需要的文件代码,多种不同功能使用全都非常的方便,合并比较各种文件全都很方便,有需要去进行对比和合并文件的用户欢迎在本在本站下载。
KDiff3软件特色
通过一行行或者一个字母一个字母的查看不同
可以准确的显示代码中的不同点通过图形颜色
一目了然的可以看到空白处的不同
制表符和空白更直观的展示了两者的不同
KDiff3使用步骤
1、我们选定两个文件夹,与输出文件夹,之后对比完毕。
2、点击F7就是表明开始合并,然后如果有需要手工合并的,会有提示。
3、如果需要手工merge的话会提示你,打开该文件。
4、代码中右键可以选择代码。
5、然后一直f7,直到都合并完成。
KDiff3功能介绍
合并两份三份文件更方便
当文件合并遇到冲突会显示在窗口下方的编辑页面
并且可以点击窗口中的ABC来选取你使用哪一份代码
ABC代表左中右窗口,并且用蓝色绿色红色加以区分
快刀批量改名大师
免费软件大小:5.65M查看pdf猫pdf转word
免费软件大小:15.32M查看讯飞语记软件
免费软件大小:72.68M查看云视讯1.4.0.455
免费软件大小:58.75M查看isocmdx
免费软件大小:1.77M查看电脑应用软件大全包含了许多不同种类的应用软件,无论是工作、生活、出行、居家都能为你带来更多不同的需求软件,你可以非常方便的在这里去找到你需要的软件类型,让你的电脑使用感受更加轻松。
未来软件管家
26.85M常用工具小白兔记账
6.69M行业软件鹦鹉记账
575K行业软件今日头条
50.86M应用软件智星熊
16.95M应用软件exe文件修改器
536K系统软件腾讯软件商店
45.95M系统软件book collector
33.87M应用软件ADBDriver
9.22M插件驱动编辑器是我们日常使用电脑时所用的软件,有了编辑器我们就可以更好地安排工作,这样就能给用户带来更舒适的体验,但是现在市场上的编辑器实在太多了,而且下载方便,为每个用户都准备了大量高质量的编辑器,等待您的使用。
创客贴
93.18M图形图像fireworks8
48.67M系统软件PocoMaker
13.91M系统软件覃道明网文采集器
61.84M网络工具熊猫关键词工具
4.36M应用软件网络编辑超级工具箱
407.18K应用软件VNote
77.3M编程工具MPCBE
19.65M影音娱乐picaview
3.7M应用软件幼教盒子
行业软件邪书生隐私管家
安全软件金山毒霸青春版
安全软件7-Zip压缩
常用工具金舟压缩宝
常用工具飞连
安全软件弹窗杀手
安全软件可牛看图
图形图像腾讯课堂
1腾讯课堂
应用软件/68.02M
详情图怪兽
2图怪兽
应用软件/55.6M
详情咪咕音乐
3咪咕音乐
应用软件/10.53M
详情美图看看
4美图看看
应用软件/4.25M
详情uc浏览器
5uc浏览器
应用软件/46.54M
详情海螺桌面
6海螺桌面
应用软件/15.98M
详情360云盘
7360云盘
应用软件/34.02M
详情企鹅fm
8企鹅fm
应用软件/21.02M
详情行业软件中文
安全软件中文
安全软件中文
常用工具中文
常用工具中文
安全软件中文
安全软件中文
图形图像中文
常用工具中文
桌面壁纸中文
易数一键还原4.5.2.787
1易数一键还原4.5.2.787
应用软件/23.5M
详情必应词典
2必应词典
应用软件/30.9M
详情迷你图片格式转换器3.1.1.1
3迷你图片格式转换器3.1.1.1
应用软件/12.56M
详情CleanRam
4CleanRam
应用软件/1.14M
详情MaxScheduler
5MaxScheduler
应用软件/27.58M
详情闪电PDF阅读器
6闪电PDF阅读器
应用软件/90.03M
详情Araxis merge
7Araxis merge
应用软件/63.14M
详情WinDataReflector
8WinDataReflector
应用软件/6.11M
详情Nime Places
9Nime Places
应用软件/317.95M
详情Octoparse网络信息采集工具
10Octoparse网络信息采集工具
应用软件/63.06M
详情